Fortsatt utredning efter diagnos
Evidens och rekommendationer
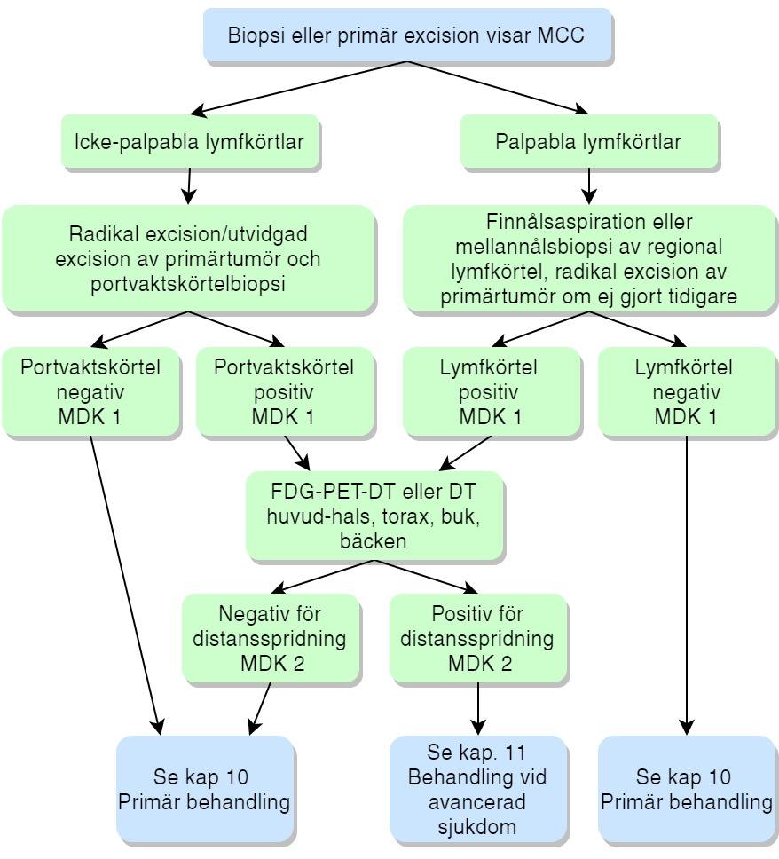
- Radikal eller utvidgad excision, gärna med 1-2 cm marginal ned till muskelfascia, perikondrium eller periost, bör ske skyndsamt efter biopsi eller diagnostisk excision som visat MCC.
- Primär bilddiagnostik innan eventuell SN diagnostik rekommenderas inte rutinmässigt, men bör övervägas vid avancerad Merkelcellscancer (MCC) i huvud- och halsområdet (≥ T2) och/eller vid suspekt tumörväxt ner i fascia, muskel, brosk eller ben, vid kranialnervspåverkan samt vid palpabla regionala lymfkörtlar på halsen.
- Portvaktskörtelbiopsi rekommenderas i samband med radikal excision (efter biopsi) eller utvidgad excision (om tidigare radikalt exciderat med snäv marginal) för patienter med MCC med kliniskt negativa (icke-palpabla) regionala lymfkörtlar.
- Mellannålsbiopsi eller finnålsaspiration rekommenderas till alla patienter med MCC med palpabla regionala lymfkörtlar. Metod väljs efter vad som ger snabbast svar.
- Efter kirurgisk behandling bör patienter diskuteras på MDK.
- Patienter med regional spridning till lymfkörtlar bör utredas med helkropps-FDG-PET-DT eller DT hjärna, torax, buk och bäcken för bedömning av eventuell spridd sjukdom.
Utredning
Det finns inget standardiserat vårdförlopp för Merkelcellscancer (MCC), dock bör hela förloppet ske skyndsamt.
Algoritm för diagnos och utredning efter PAD-svar
Excision eller utvidgad excision av primärtumören
Målet med kirurgisk behandling är att tumören excideras radikalt 63. I bästa fall åstadkoms detta redan vid den diagnostiska excisionen (se avsnitt 6.3.2 Diagnostisk excision) men om den diagnostiska excisionen inte varit radikal, om en partiell biopsi varit diagnosgrundande eller om portvaktskörtelbiopsi är aktuellt oavsett radikalitet behöver en utvidgad excision göras, gärna med 1–2 cm marginal och ned till muskelfascia 63. Mindre marginal är acceptabelt så länge radikalitet uppnås och särskilt om postoperativ strålbehandling kommer att erbjudas. Bäst är om man kan primärsluta defekten för att skyndsamt kunna initiera postoperativ strålbehandling 64. Det krävs fler studier för att bestämma optimal kirurgisk behandling för tidiga stadier av MCC 65. Mohs kirurgi, med perioperativ marginalbedömning, används internationellt på vissa lokaler när det är sparsamt med vävnad men tekniken erbjuds inte för MCC i Sverige för närvarande 6667. Se även avsnitt 10.1 Kirurgisk behandling.
Råd vid praktisk diagnostik
Oklara biopsisvar och svar som inte stämmer med den kliniska bedömningen ska diskuteras med patolog och helst vid MDK.
Remissuppgifter vid vidare utredning av MCC
Patienten bör remitteras till universitetssjukhus med tillgång till specialister inom kirurgi med kompetens för hudtäckning och rekonstruktion av huddefekter på extremiteter, bål och inom huvud-halsområdet, samt för portvaktskörtelbiopsi och lymfkörtelutrymning. Innehåll i remissen efter PAD-bekräftad MCC:
- Lokalisation och storlek.
- Foto.
- Anamnes (fynd efter hudkostymkontroll och lymfkörtelstationer), allmäntillstånd och samsjuklighet, läkemedel (särskilt trombocythämmare eller antikoagulantika), social situation, eventuella språkhinder eller funktionsnedsättning.
- PAD-svar inklusive datum för biopsi.
- Hur patienten fick sitt PAD-besked.
- Kontaktuppgifter till patienten inklusive aktuella telefonnummer.
- Uppgifter för direktkontakt med inremitterande (direktnummer).
Utredning av regionala lymfkörtlar
Icke-palpabla regionala lymfkörtlar
Portvaktskörtelbiopsi är en viktig undersökning för att identifiera subkliniska regionala lymfkörtelmetastaser, för klinisk stadieindelning och behandling 63. Portvaktskörtelbiopsi rekommenderas för alla patienter med MCC med kliniskt icke-palpabla regionala lymfkörtlar 63. För patienter där portvaktskörtelbiopsi inte är möjlig på grund av kirurgitekniska begränsningar kan strålbehandling vara ett alternativ 6869.
Patienter med positiv portvaktskörtelbiopsi (se avsnitt 7.2.4.2 Palpabla regionala lymfkörtlar) bör utredas vidare för bedömning av metastaserad sjukdom. I fall där ingen metastaserande sjukdom upptäckts bör strålbehandling av regionala lymfkörtelstationer efter eventuell lymfkörtelutrymning göras. Preliminär evidens har visat bra resultat av strålbehandling mot lymfkörtelstationer särskilt hos patienter där stora kirurgiska ingrepp inte kan göras 68. Utan adjuvant strålbehandling kan 17 % av patienterna med tumör < 1 cm få metastaser till regionala lymfkörtlar 7071.
Adjuvant strålbehandling av tumörområdet och vid regional spridning även regionala lymfkörtlar rekommenderas för patienter med en eller flera av följande riskfaktorer för återfall 72:
- primärtumör > 1 cm
- primär tumör i huvud-halsregionen
- positiva eller begränsade kirurgiska resektionsmarginaler
- lymfovaskulär invasion
- flera positiva regionala lymfkörtlar
- extrakapsulära metastaser
- immunsupprimerade patienter.
Palpabla regionala lymfkörtlar
Kliniskt misstänkta metastaser i en regional lymfkörtel bör undersökas, exempelvis med finnålsaspiration eller mellannålsbiopsi. Om biopsi bekräftar metastaser i lymfkörteln bör patienten utredas med helkropps-PET eller DT huvud-hals, torax, buk och bäcken med kontrast, med eller utan MRT hjärna, för att identifiera och kvantifiera regionala och distala metastaser. 63. Om radiologi inte visar distala metastaser rekommenderas MDK för ställningstagande till strålbehandling med eller utan lymfkörtelutrymning. Adjuvant cytostatikabehandling visar ingen påverkan på överlevnad 63.
Radiologisk utredning
Initial radiologisk undersökning efter PAD-verifierad MCC är fortfarande omdiskuterad. Generellt rekommenderas inte initial radiologisk undersökning för bedömning av subkliniska eller regionala lymfkörtelmetastaser hos patienter utan kliniskt misstänkta regionala lymfkörtelmetastaser 63. Portvaktskörtelbiopsi (SNB) är istället den mest pålitliga åtgärden för att identifiera subkliniska regionala lymfkörtelmetastaser 63. Primär bilddiagnostik innan eventuell SN diagnostik bör dock övervägas vid avancerade MCC i huvud- och halsområdet (≥ T2) och/eller vid suspekt tumörväxt ner i fascia, muskel, brosk eller ben, vid kranialnervspåverkan samt vid palpabla regionala lymfkörtlar på halsen 7374. Helkroppsradiologisk undersökning rekommenderas endast för patienter som har icke-operabel MCC med kliniskt misstänkta metastaser. För att vid dessa tillfällen identifiera och kvantifiera regionala och distala metastaser bör helkropps-FDG-PET-DT med diagnostisk DT (med i.v. kontrastmedel), alternativt enbart DT med i.v. kontrastmedel utföras 63. Vid de flesta kliniska FDG-PET-DT-undersökningar används som markör sockeranalogen FDG (fluordeoxyglukos) kopplad till 18-F.
MR används för diagnostik av spridning inom CNS eller karakterisering av fokala, metastassupekta förändringar i bukens parenchymatösa organ. Kontrastförstärkt ultraljud kan användas för att karakterisera malignitetsmisstänkta fokala förändringar i bukens parenchymatösa organ, särskilt lämpligt där injektion av jod- eller gadolinium kontrastmedel är kontraindicerad. Ultraljud används för att vägleda finnålsbiopsi av metastassuspekta, icke-palpabla förändringar som observerats vid tidigare DT/ FDG-PET-DT 75.
Merkelcellspolyomavirus-serologi
Merkelcellspolyomavirus (MCPyV) serologi för att detektera antikroppar mot proteinet ”small Tantigen” (T-Ag) används inte för närvarande i Sverige, men studier har visat att seronegativa patienter har högre risk för återfall. Hos seropositiva patienter kan hög titer betyda att risken för återfall är lägre 63. Det har också beskrivits att initial provtagning för T-Ag ger prognostisk information som kan påverka uppföljningen 76777879. Se även avsnitt 4.3.1 Merkelcellspolyomavirusinfektion.
